Solved: Second Hard Drive Not Recognized

Found your second hard drive not recognized on your computer? Don't worry and this article will explain why and show you how to fix the second hard drive not detected issue.

Cherry

By Cherry / Updated on May 12, 2023

Share this: instagram reddit

“My second hard drive not recognized”

Hello, I had a hard drive failure and bought a new Seagate SATA internal hard drive. It works fine. However, my second Western Digital EIDE hard drive not recognized. It has no operating system, just all my personal files and stuff. I have tried every configuration I can think of with no luck. So, I’m here to ask if anyone know how to solve the question that the second hard drive not recognized? Any help will be appreciated!

Why second hard drive not recognized?

There are so many users have met the problem that external hard drive not detected by Windows 10, 8, 7 computer. And there are so many situations will cause the problem: partition issues, dead USB ports, driver windows conflicts, file system, dead of outdated drivers, etc.

How to solve second hard drive not recognized?

To solve the second hard drive not recognized problem, you need to find why it happens. And then, solve it with the specific way.

1. Dead of outdated drivers/driver windows conflicts

If your plug your second hard drive in some other ports, but you cannot see the second hard drive in Windows Disk Management, you should consider that there might be some issue with the external hard drive. Then, check it in some other computer. If it is working in some other systems but not in yours, the Windows is having some problem with the drivers. Then, you need to diagnose a driver problem.

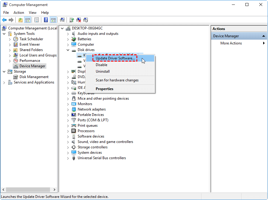
Click Start, or press Win + R, type “devmgmt.msc” in the run dialog. Press Enter. Expand Disk Drives and look for a device having yellow exclamation mark, which indicates a problematic driver. Then, right click on that device and read the error message after selecting properties. Then, you can try the following two ways to resolve this issue:

>Click on "update driver" button for installing updated drivers.

Update Drive

>Uninstall the driver and restart your computer. After restarting, the Windows will automatically reinstall and reconfigure the driver.

2. Dead USB ports/partition issues

If it is not the dead of outdated drivers/driver windows conflicts problem, to solve second hard drive not recognized, you need to check whether it is because of the dead USB port. Unplug your second hard drive and plug it in some other USB port to see if it can be visible in My computer. If not, you need to open Disk Management of Windows to see whether your second hard drive not recognized because of no partition.

Click Start > Control Panel > Administrative tools > Computer Management> Storage: Disk Management. If it is visible here, you can see your second disk, but not active (initialized). then, you need to make active drive. Right click the hard drive, select "New Simple Volume" option to create partition.

New Simple Volume

Wait and drive will change status to “Healthy” at top windows and the drive will now be accessible and visible in “My Computer”.

3. File system compatibility issue

Sometimes, your drive is formatted with the ext4 file system of Linux, or other file system which is not recognized by your Windows, will also cause your external hard drive not detected. Under this situation, you need to reformat your second hard drive. This can be down easily in Disk Management. But if the drive is larger than 32GB, and you need to reformat it to FAT32, you will be let down since Disk Management cannot format 32GB+ drive to FAT32.

In this case, you can use the free partition manager AOMEI Partition Assistant Standard. It is more powerful than Windows Disk Management. It can format large hard drive to FAT32 file system. Besides, it even format partition to Ext4, Ext3, Ext2, NTFS and exFAT file systems. Download, install and launch the freeware. Follow the steps to format second hard drive to a compatible file system for Windows OS.

Note: Format drive will delete all data on your drive. Thus, you need to backup files to another hard drive in some other system before proceeding.

Step 1. Right click on the drive and choose "Format Partition".

Format Partitoin

Step 2. Choose a file system (ex: FAT32) and click on "OK".

Fat32 128gb Usb

Step 3. Back to the main interface, click on "Apply" to commit the pending operation.

Apply

 

Conclusion

AOMEI Partition Assistant is a powerful partition manager that can manage all your hard drives including internal and external hard drives well. What’s more, AOMEI Partition Assistant Professional edition provides you to allocate free space, so that you can take full use of all free space; the partition alignment can improve the performance of hard drive, etc. It is worth to have one.

Cherry
Cherry · Staff Editor
Cherry is an editor of AOMEI Technology, she covers backup & restore, hard disk & partitions management, cloud files transfer, website & database backup and so on for AOMEI. She enjoys helping people find solutions to their problems. She loves traveling, cooking, reading and so on. She takes most of time with her family when she is not working.