Comment retirer la protection en écriture clé USB Windows 10/11

Une clé USB protégée en écriture empêche toute copie, suppression ou modification de fichiers. Cet article explique pourquoi ce problème survient et comment retirer la protection en écriture d’une clé USB sous Windows 11, 10, 8 et 7 à l’aide de solutions simples et efficaces.

Eva

Par Eva / Mis à jour le 17/12/2025

Partagez ceci : instagram reddit

Si votre clé USB est protégée en écriture, cela ne signifie pas forcément qu’elle est endommagée. Dans la majorité des cas, il est possible d’enlever la protection en écriture d’une clé USB sans perdre de données, à condition de choisir la bonne méthode.

🔓 Retirer la protection en écriture d’une clé USB avec le commutateur Certaines clés USB ont un commutateur physique pour verrouiller ou déverrouiller la protection en écriture. Il faut glisser le commutateur vers la position de déverrouillage.
⌨ Enlever la protection en écriture d’une clé USB via DiskPart Utilisez la commande DiskPart « attributes disk clear readonly » pour enlever la protection en écriture.
⌨ Enlever la protection en écriture d’une clé USB via DiskPart Retirez la protection en écriture avec l'éditeur de registre en 3 étapes. 
💿 Logiciel pour enlever la protection en écriture d’une clé USB Si les 3 méthodes ci-dessus n'ont pas résolu le problème, utilisez AOMEI Partition Assistant pour formater la clé USB protégée en écriture.

Clé USB protégée en écriture : erreurs courantes et causes possibles

De nos jours, la plupart de gens disposent d'une ou plusieurs lecteurs flash USB qui sont généralement utilisés pour stocker et transférer des données entre des ordinateurs, créer Windows To Go, installer et exécuter des applications portables, se connecter à un réseau sans fil et enregistrer des fichiers image. Certains qui utilisent souvent des clés USB pourraient rencontrer les messages d'erreur suivants.

Cas réel : erreurs « clé USB protégée en écriture » rencontrées par les utilisateurs

Erreur lors du formatage de clé USB : 

« Lorsque je formate ma clé USB, un message d'erreur me dit que le disque est protégé en écriture. J'ai essayé différentes méthodes, mais en vain. Il n'y a pas le commutateur de protection en écriture. C'est une clé USB SanDisk Cruzer Edge de 8 Go. Mon système est Windows 7. Y a-t-il une solution pour le résoudre ? »

Format USB Write Protected

Erreur lors de la copie du fichier sur USB : 

« J'essaie de transférer des fichiers de mon PC Windows 10 vers une clé USB Kingston DataTraveler de 32 Go, mais reçois une erreur - Ce disque est protégé en écriture. Retirez la protection en écriture ou utilisez un autre disque. Maintenant, je ne peux ni copier de fichiers sur la clé USB, ni y créer de nouveaux fichiers. Le PC est mis à niveau à partir de Windows 8.1. Quelqu'un peut-il me dire comment désactiver la protection en écriture ? »

USB protégé en écriture

Qu'est-ce que la protection en écriture sur une clé USB ?

La protection en écriture, également appelée mode lecture seule, est un mécanisme de sécurité qui peut être physique ou logiciel. Lorsqu’une clé USB est protégée en écriture, il devient impossible d’écrire de nouveaux fichiers, de modifier ou de supprimer les données existantes. Vous pouvez uniquement consulter les données déjà stockées sur la clé.

Ce mécanisme est parfois activé volontairement afin d’éviter les suppressions accidentelles ou la propagation de virus. Toutefois, dans de nombreux cas, l’apparition soudaine du message « Ce disque est protégé en écriture » indique un problème qu’il convient d’identifier avant de tenter de retirer la protection.

Pourquoi une clé USB devient protégée en écriture ?

Une clé USB peut devenir protégée en écriture pour plusieurs raisons, qu’elles soient matérielles ou logicielles. 

1. Présence d’un commutateur physique de verrouillage

Certaines clés USB disposent d’un petit interrupteur permettant d’activer le mode lecture seule. Lorsqu’il est activé, toute écriture, modification ou suppression de fichiers est bloquée.

2. Paramètres système Windows (registre ou attributs du disque)

Windows peut définir la clé USB en lecture seule via le registre système ou les attributs du disque. Cela peut survenir après une erreur de manipulation, une stratégie de sécurité ou l’utilisation de commandes comme DiskPart.

3. Système de fichiers endommagé ou clé USB en RAW

Une corruption du système de fichiers peut forcer Windows à placer automatiquement la clé USB en mode protégé afin d’éviter une perte de données plus grave.

4. Protection activée par le fabricant

Certaines clés USB (promotionnelles ou sécurisées) sont volontairement configurées en lecture seule et ne permettent pas la suppression de la protection en écriture.

5. Usure ou défaillance matérielle de la clé USB

Lorsque la mémoire flash arrive en fin de vie, la clé USB peut se verrouiller automatiquement en écriture pour préserver les données existantes. Dans ce cas, la protection est souvent irréversible.

👉 Important : Si la clé USB est protégée en écriture à cause d’un dommage matériel, aucune méthode logicielle ne pourra la réparer définitivement. En revanche, lorsque la cause est logicielle, il est généralement possible de retirer la protection en écriture d’une clé USB avec les bonnes solutions.

Comment retirer la protection en écriture d'une clé USB ? (4 solutions)

Maintenant, on vous apprend à enlever la protection en écriture d'une clé USB avec quelques étapes simples, malgré que votre système soit Windows 7, Windows 8, Windows 10 ou Windows 11.

Solution 1 : Déverrouiller une clé USB protégée en écriture en utilisant le commutateur

Certaines clés USB ont un commutateur physique qui vous permet de verrouiller ou déverrouiller la protection en écriture. L'emplacement d'un commutateur sur une clé USB sera différent. Assurez-vous que le commutateur est glissé vers la position de déverrouillage. Vous ne pourrez pas transférer de fichiers vers la clé USB s'il est verrouillé.

Commutateur de protection en écriture

Si le commutateur de protection en écriture sur votre clé USB est déactivé, mais vous recevez encore ce message d'erreur, ou s'il n'y a pas de commutateur sur votre clé USB, passez à la méthode suivante.

Solution 2 : Enlever la protection en écriture d’une clé USB avec DiskPart

Étape 1. Ouvrez l'outil DiskPart.

Appuyez sur le raccourci clavier « Windows + R », puis, la boîte de dialogue Exécuter apparaît, tapez « diskpart », après, appuyez sur la touche Entrée ou cliquez sur « OK » pour ouvrir DiskPart.

Ouvrir DiskPart

Étape 2. Tapez les commandes suivantes et appuyez sur Entrée après chacune :

  • list disk - tous les disques connectés à l'ordinateur seront affichés, y compris le disque dur interne.
  • select disk n - n doit être remplacé par le numéro de votre clé USB, vous pouvez l'identifier selon la taille affichée.
  • attributes disk clear readonly - pour changer l'attribut Lecture seule de votre clé USB.

Disk Clear Read Only

Étape 3. Vérifiez le résultat.

Fermez la commande DiskPart et rebranchez votre clé USB pour vérifier si la protection en écriture est désactivée. Sinon, suivez la prochaine étape.

Solution 3 : Retirer la protection en écriture d’une clé USB avec l’éditeur de registre

Étape 1. Ouvrez Éditeur du Registre.

Appuyez sur le raccourci clavier "Windows + R", puis, dans la boîte de dialogue Exécuter pop-up, tapez "regedit" et appuyez sur la touche Entrée pour ouvrir Éditeur du Registre.

Ouvrir Éditeur du Registre

Étape 2. Accédez au chemin cible.

Développez les entrées dans le volet gauche pour naviguer vers le chemin suivant :

HKEY_LOCAL_MACHINE\SYSTEM\CurrentControlSet\Control\StorageDevicePolicies

Étape 3. Modifiez la valeur WriteProtect en la passant de 1 à 0.

Dans le volet droit, double-cliquez sur "WriteProtect", ou faites un clic droit et sélectionnez "Modifier".

Dans la fenêtre pop-up, vous pouvez trouver que "Données de la valeur" est défini en 1, cela signifie que l'ordinateur actuel a activé la protection en écriture sur le périphérique de stockage USB.

Pour la désactiver, vous devez changer la valeur de 1 à 0 et cliquer sur OK pour appliquer la modification.

Change Write Protect Value

Fermez l'Éditeur du Registre et connectez votre USB à l'ordinateur à nouveau, vous trouverez que la protection en écriture sur la clé USB a été supprimée. Sinon, 

Conseils pour l'étape 3 :

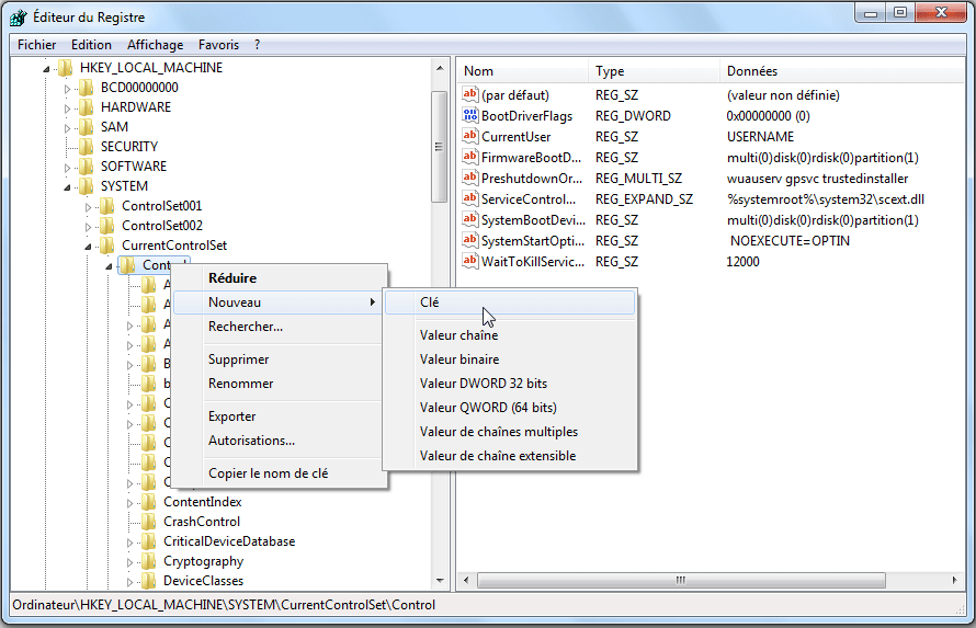
▼ S'il n'y a pas de dossier « StorageDevicePolicies » sous le dossier « Control », vous pouvez faire un clic droit sur le dossier Control et choisir Nouveau -> Clé. Nommez-le « StorageDevicePolicies », puis ouvrez-le.

Create New Key

▼ Faites un clic droit sur l'espace blanc sur le volet droit, et choisissez Nouveau -> Valeur DWORD (32 bits). Nommez-le avec WriteProtect. Ensuite, double-cliquez pour vérifier si « Données de la valeur » est affiché comme 0.

Create WriteProtect Value

Solution 4 : Formater la clé USB protégée en écriture avec un gestionnaire de partition tout-en-un

Si vous essayez toutes les solutions ci-dessus et ne pouvez encore pas retirer la protection en écriture d'une clé USB, vous devrez peut-être la formater. Mais, comment formater une clé USB protégée en écriture ?

AOMEI Partition Assistant est un logiciel de gestion de partition puissant et en français pour Windows 11, Windows 10, Windows 8.1/8, Windows 7 à la fois 32 bits et 64 bits. Ce logiciel prend en charge tous les types de disque, y compris le disque dur mécanique, SSD, disque dur externe, lecteur flash USB, carte SD, etc. Il peut vous aider à formater une clé USB de n'importe quelle marque avec succès.

De plus, comme un logiciel tout-en-un, il peut aussi réparer la clé USB en RAW, partitionner la clé USB, changer le numéro de série, modifier la lettre de lecteur, cloner le disque, migrer l'OS, convertir entre MBR et GPT sans perte de données, réinitialiser le mot de passe oublié Windows, déplacer un logiciel sur un autre disque dur, etc.

📢 Remarque : Le formatage supprimera toutes les données de la clé USB. Donc, il vaut mieux sauvegarder toutes les données sur votre ordinateur à l'avance. Pour ce faire, vous pouvez aussi utiliser AOMEI pour cloner une clé USB vers une autre comme une copie complète.

Téléchargez-le, installez-le et lancez-le.

Téléchargement GratuitWin 11/10/8.1/8/7
Télécharger en sécurité

Étape 1. Lancer la fonction de formatage de partition.

Faites un clic droit sur la clé USB protégé en écriture et sélectionnez Formater la partition.

Formater protection en écriture USB

Étape 2. Confirmez les configurations de partition.

Dans la fenêtre contextuelle, vous pouvez nommer la clé USB, changer le système de fichiers et la taille de cluster. Ou conservez tous les paramètres par défaut. Cliquez sur OK pour continuer.

Formater Partition

Étape 3. Validez le formatage de la clé USB protégée en écriture.

Votre USB n'est pas encore formaté. Pour effectuer la modification, cliquez sur Appliquer, et Exécuter.

Appliquer

La progression de formatage ne prend pas beaucoup de temps, cela dépend de la quantité de vos données. En général, s'il n'y a aucun dommage physique sur votre USB, il sera formaté, nettoyé et écrit.

En fait, si vous ne voulez pas encore retirer la protection en écriture de la clé USB par les solutions ci-dessus, supprimez les partitions sur la clé USB avec AOMEI Partition, puis créer en une nouvelle. Cette méthode est absolument efficace.

De plus, vous pouvez garder le logiciel de gestion de disque dur pour gérer vos partitions de disque dur sans limitation de Gestion des disques, il vous permet de cloner le disque dur, augmenter une partition sans tout perdre, convertir le système de fichiers FAT32 en NTFS sans formater, etc. En savoir plus >>

Bonus (optionnel) : Sécuriser une clé USB après avoir retiré la protection en écriture

Afin de sécuriser efficacement vos données sensibles stockées sur une clé USB, l'activation de BitLocker représente une solution robuste et fiable. Contrairement à la simple protection en écriture, BitLocker offre une protection complète en chiffrant l'intégralité du contenu de votre clé USB, assurant ainsi une sécurité renforcée contre tout accès non autorisé. Découvrez comment activer et configurer BitLocker pour garantir la confidentialité de vos fichiers, peu importe où vous les emportez.

Comme un logiciel tout-en-un, AOMEI peut aussi chiffrer le disque.

Téléchargement GratuitWin 11/10/8.1/8/7
Télécharger en sécurité

Étape 1. Installez et lancez AOMEI Partition Assistant. Cliquez sur l'onglet principal "Outils" et sélectionnez "BitLocker".

BitLocker Tools

Étape 2. Tous les lecteurs du système seront affichés, y compris les lecteurs système, les lecteurs de données fixes et les lecteurs amovibles. Veuillez trouver la clé USB que vous souhaitez chiffrer avec BitLocker et cliquez sur l'option "Activer BitLocker". 

💡 Remarques : Il ne prend en charge que le chiffrement des partitions NTFS. Les autres systèmes de fichiers de partition, par exemple FAT ou FAT32, ne peuvent pas être chiffrés.

Turn On BitLocker

Étape 3. Veuillez définir et confirmer un mot de passe pour chiffrer le lecteur et cliquez sur "Suivant".

Enter Password

Étape 4. Sélectionnez une méthode de sauvegarde de votre clé de récupération. Vous pouvez soit sélectionner "Enregistrer dans un fichier" ou "Imprimer la clé de récupération". Ensuite, veuillez cliquer sur le bouton "Chiffrer" pour démarrer le processus de chiffrement.

Select ways

Étape 5. Une fois le processus de chiffrement terminé, veuillez cliquer sur "Terminer". Enfin, le lecteur est chiffré avec BitLocker.

Encryption Completed

FAQ – Clé USB protégée en écriture

Pourquoi je n’arrive pas à enlever la protection en écriture d’une clé USB ?
 
Dans la plupart des cas, ce problème survient lorsque la protection en écriture est liée à un dommage matériel, à une usure de la mémoire flash ou à une restriction imposée par le fabricant. Si la cause est logicielle, il est généralement possible de retirer la protection en écriture avec les outils Windows ou un logiciel spécialisé.
DiskPart ne retire pas la protection en écriture : que faire ?
 
Si la commande DiskPart ne fonctionne pas, cela signifie souvent que la clé USB est verrouillée au niveau du firmware ou qu’elle est endommagée. Dans ce cas, utiliser un logiciel pour enlever la protection en écriture d’une clé USB ou procéder au formatage peut être la seule solution viable.
Une clé USB protégée en écriture est-elle défectueuse ?
 
Pas nécessairement. Une clé USB protégée en écriture peut simplement avoir un commutateur physique activé ou une restriction logicielle. En revanche, si la protection apparaît soudainement et persiste après plusieurs tentatives, cela peut indiquer une défaillance matérielle.
Peut-on retirer la protection en écriture d’une clé USB sans formater ?
 
Oui, tant que la protection en écriture est d’origine logicielle. Les méthodes comme le registre Windows ou la commande DiskPart permettent souvent d’enlever la protection en écriture d’une clé USB sans supprimer les données existantes.
Pourquoi Windows affiche « Ce disque est protégé en écriture » ?
 
Ce message apparaît lorsque Windows empêche toute écriture sur la clé USB pour des raisons de sécurité. Cela peut être dû à des paramètres système, à un système de fichiers corrompu ou à une clé USB configurée en lecture seule par le fabricant.
Quel est le meilleur logiciel pour enlever la protection en écriture d’une clé USB ?
 
Un logiciel pour enlever la protection en écriture d’une clé USB, comme un gestionnaire de partitions complet, est recommandé lorsque les solutions Windows échouent. Il permet généralement de formater ou de recréer la structure de la clé USB en toute sécurité.
La protection en écriture peut-elle revenir après l’avoir supprimée ?
 
Oui, si la clé USB présente un problème matériel ou une usure avancée, la protection en écriture peut réapparaître automatiquement. Dans ce cas, il est conseillé de sauvegarder les données et de remplacer la clé USB.
Une clé USB en RAW peut-elle être protégée en écriture ?
 
Oui. Lorsqu’une clé USB passe en RAW, Windows peut activer la protection en écriture pour éviter d’aggraver la corruption. Dans cette situation, un formatage ou un outil spécialisé est généralement nécessaire.

Conclusion

Si votre clé USB est protégée en écriture, plusieurs solutions existent pour retirer la protection en écriture d’une clé USB, selon la cause du problème.

Cet article décrit en détail 4 façons de supprimer la protection d’écriture d'une clé USB, et je recommande vivement la quatrième méthode parce qu’elle est simple et sécurisée. AOMEI Partition Assistant vous aide non seulement à formater la clé USB protégée en écriture, mais aussi vous aide à gérer facilement vos partitions.

AOMEI propose également d'autres fonctions avancées, comme allouer l’espace libre, créer clé USB bootable Win To Go, réinitialiser le mot de passe Windows oublié avec une clé USB, partitionnement rapide, convertir entre GPT et MBR sans perte de données, récupérer la partition perdue et des données perdues, etc.

Eva
Eva · Rédacteur en chef
Éva est rédactrice chez AOMEI, où elle partage des conseils sur les produits AOMEI, notamment AOMEI Partition Assistant.